Wednesday April 2026

হটলাইন

সেবা এবং ধাপ

নং শিরোনাম সেবার ধাপ কার্যকলাপ
  
ভি.জি.এফ সংক্রান্ত কার্যক্রম প্রক্রিয়া দেখুন
সেতু কালভার্ট নির্মান সংক্রান্ত কার্যক্রম দেখুন
কাবিখা/কাবিটা কর্মসূচীর প্রক্রিয়া দেখুন
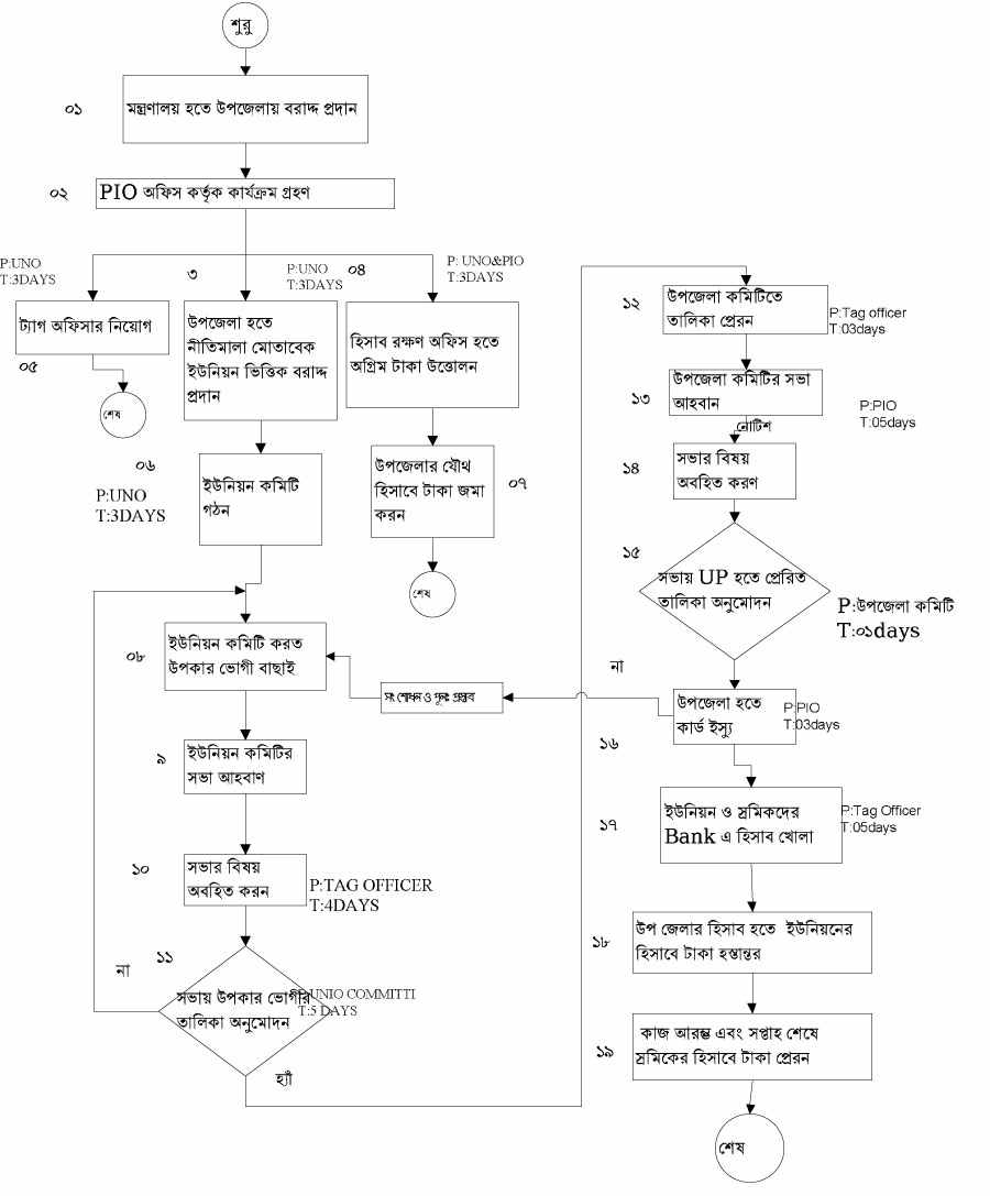
অতি দরিদ্রদের জন্য কর্মসংস্থান সংক্রান্ত কার্যক্রম প্রক্রিয়া দেখুন
টেষ্ট রিলিফ খাদ্য শস্য/নগদ টাকার প্রক্রিয়া দেখুন
টি.আর কর্মসূচীর প্রক্রিয়া দেখুন
দেখছেন ১ থেকে ৬ পর্যন্ত, মোট ৬ এন্ট্রি

এক্সেসিবিলিটি

স্ক্রিন রিডার ডাউনলোড করুন